本文适用鼎捷软件T100系列
附接口开发程序示例:cwssp001(c).tzc-专业指导文档类资源-CSDN下载
此程序为OA调用T100接口产生订单,样板需要以T100设计器打开
1.azzi700注册接口程序号,接口服务名
2.设计器code进行签出,下载(空框架)

3.设计数据接收的结构,以及开发函数进行数据处理

协议parameter内结构为自行设计
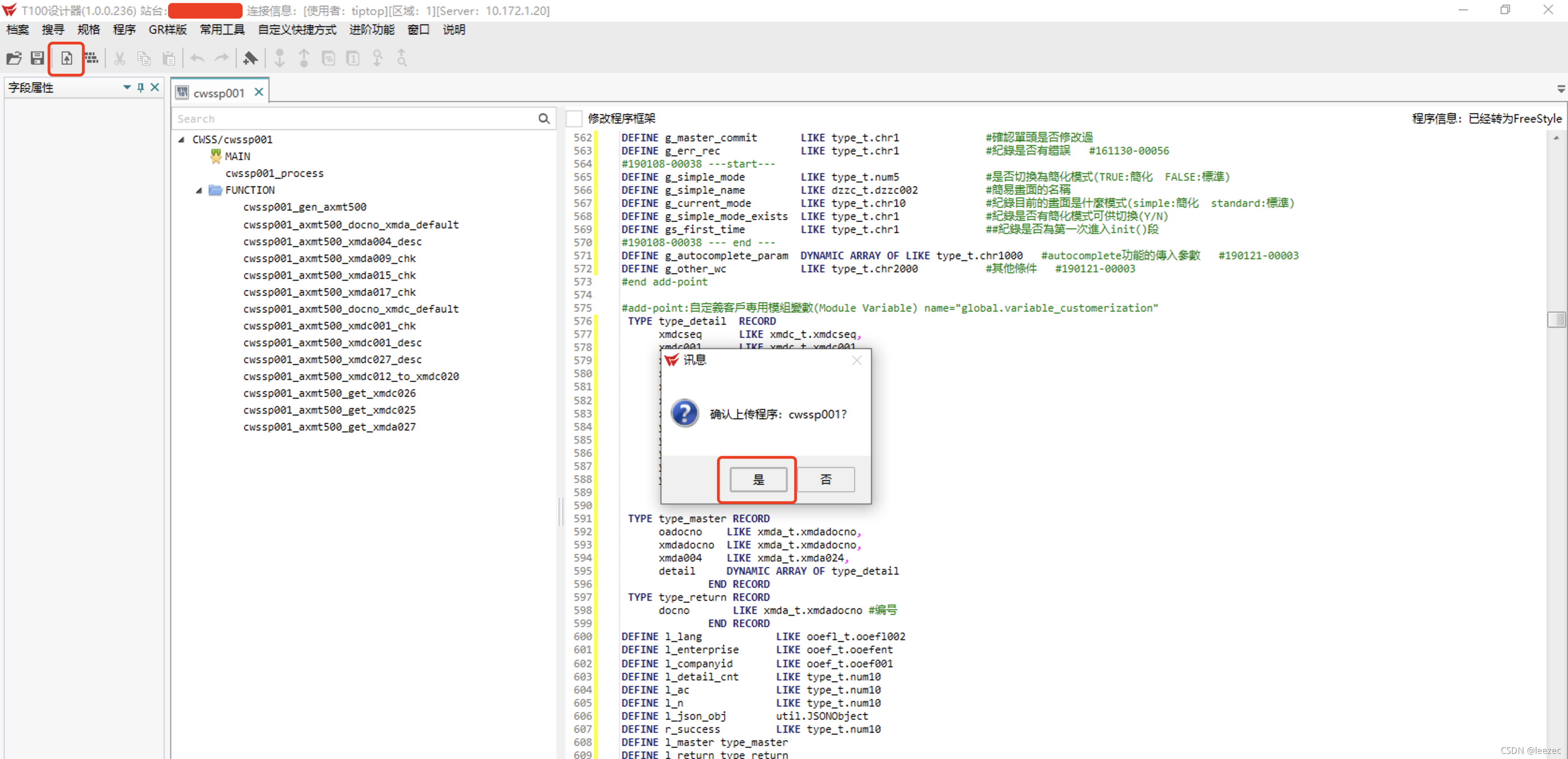
4.程序上传,无提示则表示成功 
5.打开http://erp_ip/wstopprd/ws/r/awsp920,如果接口地址返回Restful service is ok则接口是通过的,还可以使用工具postman或者soapui进行调用测试
6.检查日志
T100的接口日志存放于 $TEMPDIR或者$TEMPLOG,日志的命名规则是按天的,每天调用的所有接口都在一份日志,命名规则为aws-YYYYMMDD.log,例如,2021年10月27号的接口日志为:aws-20211027.log,该日志存放的是所有接口的调用日志

该日志文件能提供的信息为:接口调用时间,调用的服务类型,传入的json或者xml协议,执行该服务的程序指令,接口的返回值
取得该日志文件后,匹配json关键词,和大致的调用时间,就可以知道当时接口的调用情况
